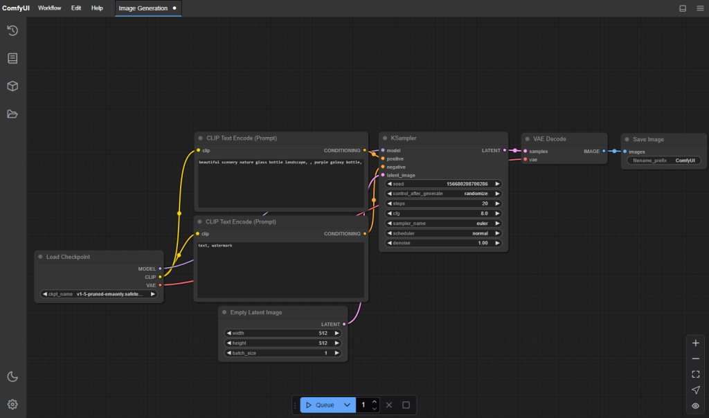
ComfyUI 是一款基于节点式工作流的AI图像生成工具,专为专业创作者和AI绘画爱好者设计,以高度灵活的可视化操作和强大的自定义能力为核心,重新定义了Stable Diffusion模型的使用体验。 区别于传统“输入提示词-生成图片”的单一模式,ComfyUI采用模块化节点系统,用户可通过拖拽连接“文本输入”“模型加载”“VAE解码”“采样器”“后期处理”等数十种功能节点,自由编排图像生成的完整流程。
这种设计不仅支持多模型(如SD1.5/SDXL)、多采样器的灵活调用,还能实现复杂效果的精准控制——例如通过条件节点叠加“风格参考图+文字提示”,或利用“ControlNet”节点绑定姿势/线稿引导生成。其优势在于:操作透明可视,每一步参数调整清晰可追溯;资源占用可控,可针对性优化计算步骤;支持工作流保存与分享,大幅提升创作效率。 ComfyUI既适合追求细节的专业画师精细调参,也能通过社区共享的工作流降低使用门槛,是AI绘画领域“可控性+灵活性”的代表性工具。
(注:需基础Stable Diffusion模型支持,部分高级功能依赖插件扩展。)
